A Next.js-based authentication project using the Better-Auth plugin for organizations, adapted to work with the Nile database. While we can use the Better-Auth organization plugin with Nile without modifications, doing so loses the tenant isolation features that Nile offers. For the Better-Auth organization plugin to work with Nile, we need to achieve the following 4 things:Documentation Index
Fetch the complete documentation index at: https://thenile.dev/docs/llms.txt
Use this file to discover all available pages before exploring further.
Use the integrated tables provided by Nile
To store organizations, we must use the integrated tenants table instead of organizations, because we need a reference to this table (tenant_id) to isolate tenants.To store organization members, we must use the tenant_users table instead of the members table, as this allows us to check if a user has access to a tenant using the Nile SDK. Example:To achieve this, we use Better-Auth’s optional schema definition to utilize the required tables.To store user information, optionally, we can use the integrated users table from Nile instead of the user table used by Better-Auth. While this does not affect Nile’s operation, using the users table prevents having two tables performing the same function.
To use these tables, we simply define a custom schema for the plugin in the auth.ts file.
Consider foreign key and unique constraints when using Nile
The organization plugin has multiple foreign keys that reference different tables. To integrate it with Nile, we must sacrifice some of them because Nile has limitations on using foreign keys between shared and isolated tables. See: tenant-sharing. It also has a limitation when using unique columns in the tenants table.What do we need to sacrifice?
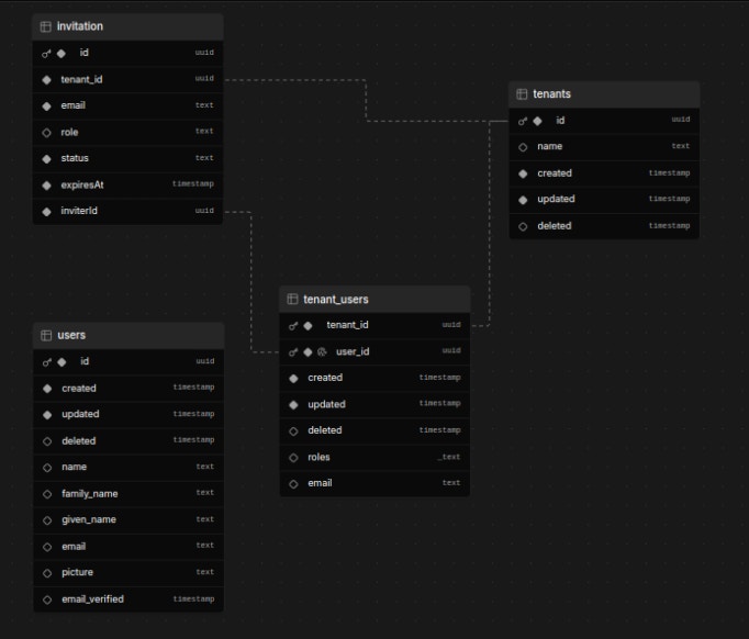
Use of unique for organization slugs: We replace:with:Although multiple rows with the same slug can now exist in the table, Better-Auth performs a check before creating a new organization, so this modification does not affect functionality but does affect data integrity.Foreign keys: To adapt foreign keys to Nile while considering the limitations of shared tables, the user reference is moved to a table that is isolated. See images for details.Better-Auth Plugin Table Relationships
Custom Relationships: The users table remains shared, so it will have no foreign keys.


Make the organization plugin work with UUID instead of nanoid
Although Better-Auth provides a function to generate custom IDs, it currently
does not work with the plugins. To fix this, we modify the function used to
generate the ID.
Modify some CRUD operations to adapt to using composite primary keys
To do this, we need to add the tenant_id reference to some CRUD operations. For example, we change from:to:Modify the role type to be compatible with Nile: In the Better-Auth plugin, organization member roles are stored as strings, whereas Nile stores them as an array. To use the roles column integrated in Nile, we modify how Better-Auth stores roles, for example, changing from “admin” to [‘admin’].